Mục tiêu
Bài viết này hướng dẫn cách cải thiện hiệu năng Wi-Fi bằng việc cấu hình Multicast/Broadcast Rate Limit nhằm tiết kiệm tài nguyên Air Interface và giảm nhiễu sóng.
Yêu cầu
- Omada Software Controller / Hardware Controller / Cloud-Based Controller phiên bản 5.14 trở lên
- Omada AP, ví dụ: EAP660, EAP655-Wall
Giới thiệu
Trong các mạng quy mô vừa hoặc lớn với số lượng thiết bị cao, hoặc trong môi trường người dùng thường xuyên sử dụng các dịch vụ multicast như IPTV, hội nghị truyền hình, livestream, hoặc các giao thức khám phá dịch vụ như Apple Bonjour, số lượng gói multicast trong mạng không dây sẽ tăng đáng kể.
Khi có quá nhiều thông điệp Multicast, lượng thông tin dư thừa trong mạng tăng lên và các dữ liệu thực sự quan trọng (Unicast như truy cập web, xem video) có thể bị chiếm dụng băng thông. Việc giới hạn tốc độ Multicast giúp ngăn các gói broadcast không cần thiết làm ảnh hưởng đến lưu lượng bình thường, đồng thời giảm tình trạng nghẽn mạng.
Trong môi trường không dây, khối lượng lớn gói multicast có thể khiến không gian vô tuyến (airspace) bị quá tải hoặc “nhiễu bẩn”, dẫn đến hiệu năng suy giảm và tăng nhiễu.
Trong mạng Wi-Fi, lưu lượng Multicast thường được truyền ở tốc độ dữ liệu thấp, tiêu tốn nhiều airtime và ảnh hưởng đến tất cả client, kể cả những thiết bị không cần nhận các gói tin này. Các loại gói multicast phổ biến bao gồm: mDNS, SSDP, IGMP, ARP.
Để duy trì hiệu năng Wi-Fi, giảm tốc độ Multicast/Broadcast sẽ giúp tối ưu giao diện vô tuyến, từ đó cải thiện trải nghiệm Internet cho các thiết bị đầu cuối.
Cấu hình
Bước 1. Đăng nhập vào Controller Web, chuyển sang Site view, sau đó truy cập:
Network Config → Site Settings.

Bước 2. Bật Multicast/Broadcast Rate Limit trong Site Settings.

Bước 3. Cấu hình giới hạn tốc độ (rate limit) cho các gói Multicast/Broadcast theo nhu cầu.

Lưu ý:
Giới hạn tốc độ cho từng loại gói Multicast/Broadcast nhìn chung có thể giữ ở giá trị mặc định.
- Đối với các gói ARP, ND, IGMP, DHCP, DHCPv6 và mDNS:
Dải giới hạn tốc độ từ 64 đến 1024 pps, giá trị mặc định là 256 pps.
(pps = Packets Per Second – số gói tin mỗi giây). - Đối với các gói Broadcast và Multicast khác:
Dải giới hạn tốc độ từ 0 đến 1024 pps, giá trị mặc định là 64 pps.
Nếu bạn muốn hiểu rõ hơn vai trò của từng loại gói Multicast/Broadcast cũng như cách cấu hình giá trị pps, vui lòng tham khảo FAQ bên dưới. Trong trường hợp người dùng không chuyên sâu về mạng, khuyến nghị giữ nguyên các thiết lập mặc định.
Xác minh (Verification)
Giúp bạn kiểm tra xem chức năng đã hoạt động hiệu quả hay chưa.
Bước 1: Tải Colasoft Packet Builder (bản miễn phí) từ Packet Builder for Network Engineer - Colasoft và Wireshark từ Wireshark • Go Deep
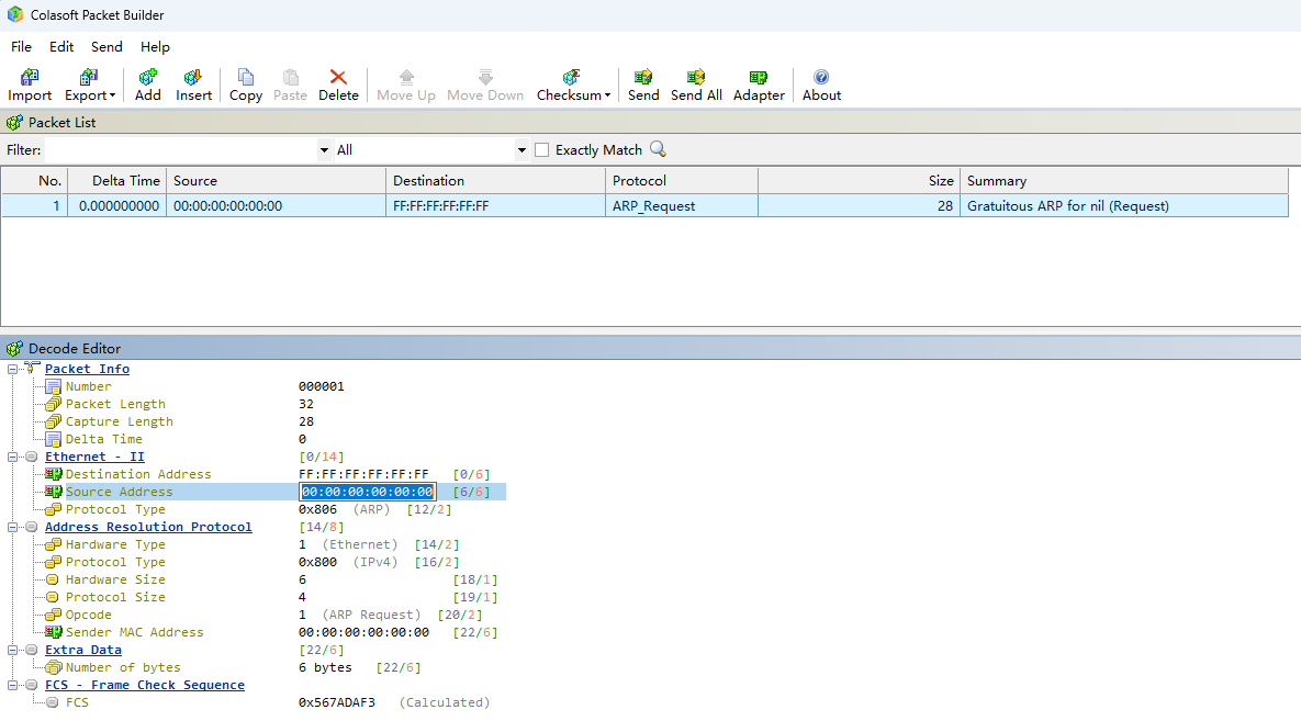
Bước 2: Mở Colasoft Packet Builder, nhấn Add để tạo một gói Multicast, ví dụ minh họa bằng ARP.
Chỉnh sửa địa chỉ MAC nguồn (Source MAC) của gói Multicast thành địa chỉ MAC của card mạng sẽ thực sự gửi gói tin đó.
Lưu ý: Card mạng phải nằm ở phía LAN của thiết bị, và cơ chế giới hạn Multicast/Broadcast chỉ áp dụng cho các gói tin được gửi từ phía LAN sang phía WLAN.

Bước 3: Sau khi hoàn tất việc chỉnh sửa, nhấp chuột phải và chọn Send selected packets để gửi các gói tin đã chọn.

Bước 4: Chọn card mạng (Network Adapter) dùng để gửi gói tin.

Lưu ý: Nếu không phát hiện được card mạng tương ứng, hãy thử mở lại phần mềm với quyền quản trị (Run as Administrator).
Bước 5: Chọn chế độ gửi (Sending Mode) phù hợp.

Bước 6: Nhấn Start. Các gói Multicast sẽ được gửi đi.

Bước 7: Truy cập Site → Devices trên Omada Controller. Chọn một AP, sau đó vào Manage Device → Tools → Packet Capture và thực hiện bắt gói tin trên giao diện không dây (wireless interface) hoặc backhaul.

Bước 8: Tải xuống file .pcap, sau đó mở bằng Wireshark. Kiểm tra số lượng gói tin được bắt trong khoảng thời gian đo, giá trị này phải nhỏ hơn hoặc bằng mức giới hạn tốc độ Multicast lý thuyết đã cấu hình.
Kết luận
Thực hiện theo các bước trên, bạn có thể cấu hình và xác minh chức năng Multicast/Broadcast Rate Limit hoạt động đúng.
FAQ
1. Làm thế nào để kiểm tra AP có hỗ trợ tính năng này hay không?
Trả lời: Vào Devices → Configuration Result → Incompatible để kiểm tra xem AP của bạn có hỗ trợ Multicast/Broadcast Rate Limit hay không.

2. Khi nào nên bật chức năng “Multicast/Broadcast Rate Limit”?
Trả lời:
Bạn nên lựa chọn giá trị PPS phù hợp dựa trên số lượng gói Multicast/Broadcast trong mạng và mức độ sử dụng kênh (Channel Utilization) hiện tại. Một số kịch bản khuyến nghị như sau:
- Môi trường mật độ cao (High-Density):
Ví dụ như phòng họp, lớp học, hội trường, trung tâm triển lãm, sân bay… nơi có nhiều người dùng kết nối đồng thời. - Kịch bản truyền thông đa phương tiện hoặc Multicast video:
Áp dụng cho IPTV, giáo dục trực tuyến, họp từ xa, livestream, nơi lưu lượng Multicast xuất hiện thường xuyên. - Tối ưu hiệu năng mạng không dây:
Các gói Broadcast/Multicast trong Wi-Fi thường được truyền ở tốc độ dữ liệu thấp, chiếm nhiều airtime, từ đó làm giảm thông lượng tổng thể của mạng. Việc giới hạn PPS giúp cải thiện hiệu suất chung.
Ngoài ra, bạn có thể tham khảo biểu đồ thống kê lưu lượng Multicast để đưa ra cấu hình phù hợp: Vào Devices → Manage Device → Statistics để theo dõi và đánh giá.

3. Chức năng của từng loại thông điệp trong module “Multicast/Broadcast Rate Limit” là gì? Cách cấu hình giá trị của chúng như thế nào?
Trả lời:
- ARP (Address Resolution Protocol):
Giúp các thiết bị xác định địa chỉ MAC tương ứng với một địa chỉ IP cụ thể, từ đó dữ liệu có thể được gửi đến đúng đích trong mạng. Không khuyến nghị đặt giá trị PPS quá thấp, vì điều này có thể ảnh hưởng đến khả năng lấy địa chỉ MAC của thiết bị. - ND (Neighbor Discovery Protocol):
Được sử dụng trong mạng IPv6 để các thiết bị xác định địa chỉ và trạng thái của các thiết bị lân cận. Chức năng tương tự ARP nhưng được thiết kế riêng cho IPv6. Nếu trong mạng không sử dụng IPv6, có thể đặt PPS ở mức thấp nhất. - IGMP (Internet Group Management Protocol):
Cho phép các thiết bị thông báo với router rằng chúng muốn tham gia vào một nhóm multicast cụ thể, thường dùng trong các dịch vụ như IPTV và phát video trực tiếp. Nếu đặt PPS quá thấp, việc truyền tải IPTV/video sẽ bị ảnh hưởng. - DHCP (Dynamic Host Configuration Protocol):
Tự động cấp phát địa chỉ IP cho các thiết bị kết nối vào mạng IPv4. Không khuyến nghị đặt PPS quá thấp, vì có thể gây khó khăn cho thiết bị khi nhận địa chỉ IP, trừ khi tất cả thiết bị trong mạng đều được cấu hình IP tĩnh. - DHCPv6 (Dynamic Host Configuration Protocol for IPv6):
Thực hiện chức năng tương tự DHCP nhưng dành cho mạng IPv6, cấp phát địa chỉ cho các thiết bị hỗ trợ IPv6. Nếu mạng không sử dụng IPv6, có thể đặt PPS ở mức thấp nhất. - mDNS (multicast Domain Name System):
Cho phép các thiết bị trong cùng mạng nội bộ tự phát hiện và giao tiếp với nhau mà không cần máy chủ DNS truyền thống. Thường được sử dụng trong các tình huống như chia sẻ màn hình không dây và truyền dữ liệu giữa các thiết bị Apple. Nếu môi trường mạng không có các kịch bản này, có thể đặt PPS ở mức thấp nhất. - Other Broadcast:
Các gói broadcast khác như thông điệp phát hiện loop (Loop Detection Messages), v.v. - Other Multicast:
Các gói multicast khác như SSDP (Simple Service Discovery Protocol), LLMNR (Link-Local Multicast Name Resolution), v.v.
Để tìm hiểu chi tiết hơn về chức năng và cách cấu hình của từng mục, vui lòng truy cập Download Center và tải về tài liệu hướng dẫn (manual) của sản phẩm.